怎样优雅地增删查改(五):按组织架构查询

之前我们实现了Employee,Alarm管理模块以及通用查询应用层。

Employee的集合查询业务,是通过重写CreateFilteredQueryAsync方法,来实现按组织架构查询的过滤条件。

我们将这段逻辑代码提取到通用查询应用层中,便可实现在任何业务的按组织架构查询。

原理

查询依据

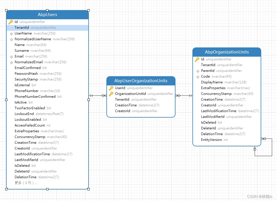
在Abp中,组织架构和用户是通过中间表AbpUserOrganizationUnits实现多对多的关系。模型如下图所示:

查询目标业务对象HealthAlarm关联了业务用户HealthClient,因业务用户与鉴权用户IdentityUser共享同一个Id,因此可以通过查询组织架构关联的User,查询到业务对象。

通过LINQ查询

EmployeeAppService中,CreateFilteredQueryAsync方法组织架构的过滤条件代码如下:

1
2
3
4
5
6
7
8
9
10
11
12
13
var organizationUnitUsers = await organizationUnitAppService.GetOrganizationUnitUsersAsync(new GetOrganizationUnitUsersInput()
{
Id = input.OrganizationUnitId.Value
});
if (organizationUnitUsers.Count() > 0)
{
var ids = organizationUnitUsers.Select(c => c.Id);
query = query.Where(t => ids.Contains(t.Id));
}
else
{
query = query.Where(c => false);
}

通过反射和动态Lambda表达式查询

CreateFilteredQueryAsync是通过业务用户的IRepository获取实体的IQueryable 然后通过query.Where()实现了按组织架构的过滤条件。

IQueryable是一泛型类接口,泛型参数是实体类。要想在任意实体实现Where的过滤条件,我们使用动态拼接语言集成查询 (LINQ) 的方式实现通用查询接口,有关LINQ表达式,请阅读 LINQ 教程和有关 Lambda 表达式的文章。

实现

定义按组织架构查询过滤器(IOrganizationOrientedFilter)接口,查询实体列表Dto若实现该接口,将筛选指定 OrganizationUnitId 下的用户关联的实体。

1
2
3
4
public interface IOrganizationOrientedFilter
{
Guid? OrganizationUnitId { get; set; }
}

重写CreateFilteredQueryAsync方法,代码如下

1
2
3
4
5
6
7
8
9

protected override async Task<IQueryable<TEntity>> CreateFilteredQueryAsync(TGetListInput input)
{
var query = await ReadOnlyRepository.GetQueryableAsync();

query = await ApplyOrganizationOrientedFiltered(query,input);

return query;
}

对于OrganizationUnit服务,其依赖关系在应用层,查找指定组织架构的用户将在CurdAppServiceBase的子类实现。创建一个抽象方法GetUserIdsByOrganizationAsync

1
protected abstract Task<IEnumerable<Guid>> GetUserIdsByOrganizationAsync(Guid organizationUnitId)

创建应用过滤条件方法:ApplyOrganizationOrientedFiltered,在此实现拼接LINQ表达式,代码如下:

1
2
3
4
5
6
7
8
9
10
11
12
13
14
15
16
17
18
19
20
21
22
23
24
25
26
27
28
29
30
31
32
33
34
35
36
37
38
39
protected virtual async Task<IQueryable<TEntity>> ApplyOrganizationOrientedFiltered(IQueryable<TEntity> query, TGetListInput input)
{
if (input is IOrganizationOrientedFilter && HasProperty<TEntity>("UserId"))
{
var property = typeof(TEntity).GetProperty("UserId");
var filteredInput = input as IOrganizationOrientedFilter;
if (filteredInput != null && filteredInput.OrganizationUnitId.HasValue)
{

var ids = await GetUserIdsByOrganizationAsync(filteredInput.OrganizationUnitId.Value);
Expression originalExpression = null;
var parameter = Expression.Parameter(typeof(TEntity), "p");
foreach (var id in ids)
{
var keyConstantExpression = Expression.Constant(id, typeof(Guid));
var propertyAccess = Expression.MakeMemberAccess(parameter, property);
var expressionSegment = Expression.Equal(propertyAccess, keyConstantExpression);

if (originalExpression == null)
{
originalExpression = expressionSegment;
}
else
{
originalExpression = Expression.Or(originalExpression, expressionSegment);
}
}

var equalExpression = originalExpression != null ?
Expression.Lambda<Func<TEntity, bool>>(originalExpression, parameter)
: p => false;

query = query.Where(equalExpression);

}

}
return query;
}

请注意,可应用过滤的条件为:

  1. input需实现IOrganizationOrientedFilter接口
  2. 实体必须包含UserId字段

否则将原封不动返回IQueryable对象。

应用

在上一章Alarm管理模块中,我们已经写好了AlarmAppService,我们需要为其实现GetUserIdsByOrganizationAsync方法。改造AlarmAppService代码如下:

1
2
3
4
5
6
7
8
9
10
11
12
13
14
15
16
17
18
19
20
21
22
public class AlarmAppService : ExtendedCurdAppServiceBase<Matoapp.Health.Alarm.Alarm, AlarmDto, AlarmDto, AlarmBriefDto, long, GetAllAlarmInput, GetAllAlarmInput, CreateAlarmInput, UpdateAlarmInput>, IAlarmAppService
{
private readonly IOrganizationUnitAppService organizationUnitAppService;

public AlarmAppService(
IOrganizationUnitAppService organizationUnitAppService,
IRepository<Matoapp.Health.Alarm.Alarm, long> basicInventoryRepository) : base(basicInventoryRepository)
{
this.organizationUnitAppService = organizationUnitAppService;
}

protected override async Task<IEnumerable<Guid>> GetUserIdsByOrganizationAsync(Guid organizationUnitId)
{
var organizationUnitUsers = await organizationUnitAppService.GetOrganizationUnitUsersAsync(new GetOrganizationUnitUsersInput()
{
Id = organizationUnitId
});

var ids = organizationUnitUsers.Select(c => c.Id);
return ids;
}
}

测试

创建一些组织架构,命名“群组”

在不同“群组”下创建一些客户(Client)

在告警管理页面中,创建一些告警,并将这些告警分配给不同的客户

在客户管理中,通过选择不同的组织架构,查询当前“群组”下的客户告警


怎样优雅地增删查改(五):按组织架构查询

https://blog.matoapp.net/posts/22fdcd45/

作者

林晓lx

发布于

2023-07-13

更新于

2025-09-24

许可协议

评论